- 基于蓝奏云分享的软件下载库API管理系统 卡密+商城+用户+附件 ThinkPHP网站源码
-
https://www.apifox.cn/apidoc/shared-6bd3277c-ec48-4011-a4b1-d0bdc1b431ad/api-44848240源码简介:基于蓝奏云分享的软件下载库API管理系统 卡密+商城+用户+附件,添加分类填入蓝奏云文件夹分享链接,链接密码即可。 非 webview 为接口式获取文件列表,不存储本地,只用在蓝奏云上传文件即可。 截图演示:
- 阿里云OSS附件存储 5.2商业版 价值198元
-
插件简介: 阿里云OSS附件通允许将门户,论坛附件,图片,相册等上传到阿里云OSS,该插件与Discuz无缝集成,取代Discuz论坛附件上传,相册上传,空间图片上传等功能,几乎完全支持原有附件的所有功能。使用阿里云存储,将大大减少本地论坛所需要的空间,将附件与论坛空间分离,减少费用。 同时附件通支持视频/音频附件的播放和视频两侧图片广告/视频类型广告。阿里云OSS附件通不仅仅是...
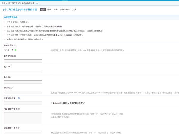
- Discuz插件 七牛云存储附件通1.0.5商业版
-
插件简介:七牛云存储附件通允许将门户,论坛附件,图片,相册等上传到七牛云存储,该插件与Discuz无缝集成,取代Discuz论坛附件上传,相册上传,空间图片上传等功能,几乎完全支持原有附件的所有功能。使用七牛云存储,将大大减少本地论坛所需要的空间,将附件与论坛空间分离,减少费用。后台截图:
- DZ插件 网盘附件免跳转下载 Discuz插件
-
之前Quest—A-Nuo论坛自用的插件,支持设置各用户组折扣等常用功能,非常漂亮,推荐下载。
- 网盘附件免跳转下载 商业版V5.1
-
主要功能:1、把网盘的分享链接转换成虚拟附件,有附件属性,包括下载扣积分、购买等属性。2、支持百度、腾讯云盘点击后不用跳转到源网址下载,直接本站下载(也支持其它网盘,但是会跳转到源链接下载),有更好的用户体验。(是内嵌入网盘的页面,不是真正的直链下载,部分网盘链接会失效,介意的不要买)3、能识别安装本插件前就已发布的网盘链接(开启功能会影响别的功能,请咨询作者)4、下载页支持DIY。5、支持百度网...
- 附件下载次数限制 1.8破解版(tshuz_attachdowntimes)【价值69元】
-
插件简介:附件下载消耗服务器资源,使用本插件,可以有效的增加收入,防止滥用服务器资源;后台可自定义各个用户组每天下载次数;后台可自定义启用版块;后台可自定义防会员误刷时间(一定秒数内重复点击下载链接不计入下载次数);后台可自定义超出次数提示;后台可查看下载记录;截图演示:
- 【Discuz插件】附件购买记录保护 v1.5.1 商业版破解版(attachlog)
-
插件简介:使用本插件可以保护论坛附件的购买记录,通过插件后台设置,仅开放给少数用户组插件,一方面避免您网站优质附件资源的泄露,另一方面也保护附件购买者的隐私,避免被别有用心的人骚扰!截图演示:
- 附件网盘伪装成本地附件 附件打折和下载限制V8.3 独家优化手机版 Discuz插件
-
插件简介:本次主要更新了模板,提供了三种模板供选择,并优化了手机版显示下载附件的效果。新版本支持手机版,支持网盘伪装成本地附件插件啦。网盘伪装成本地附件 链接地址网盘伪装成本地附件主要是把网盘发布成本地附件,和本插件功能完美兼容。主要功能1、特定用户组下载本地附件时可打折。2、可以限制其每天下载数量。3、漂亮的附件下载框。4、清楚的权限提示。5、支持手机版,让手机版也可以下载附件。6、支持网盘伪装...
